교내 포탈 사이트에서 버전 16 (최신 버전은 18) 다운로드 가능합니다.
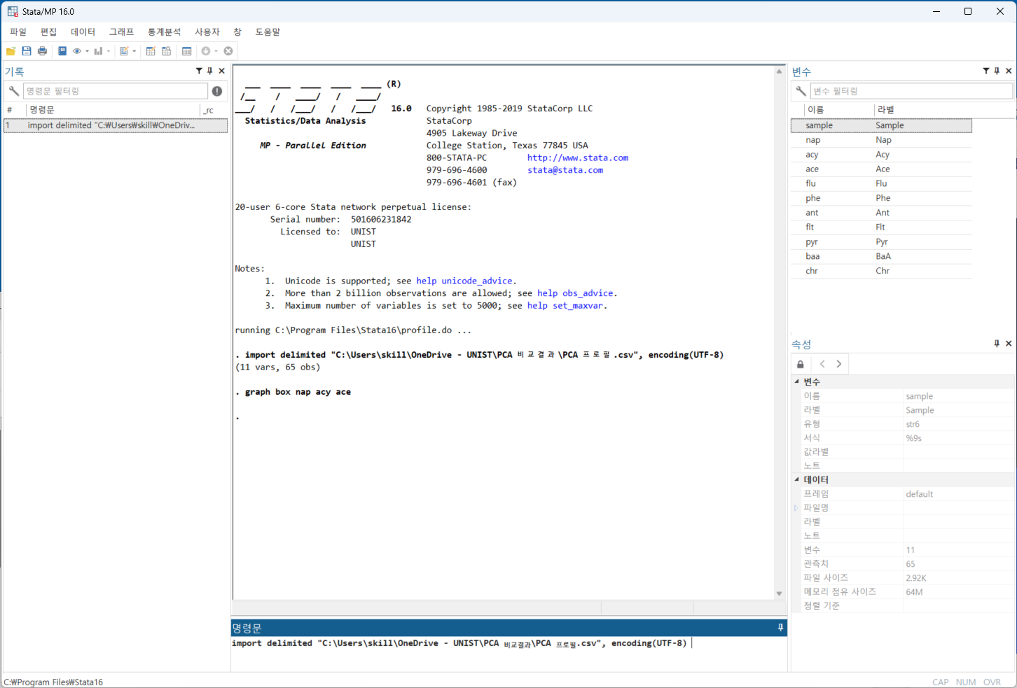
STATA는 SPSS와 SAS의 중간 느낌입니다. 명령문을 이용해서 파일을 불러오거나 통계처리를 수행할 수 있고, 메뉴를 이용할 수도 있습니다. 아래 그림은 PCA 입력자료(CSV 형식)를 불러온 화면입니다.

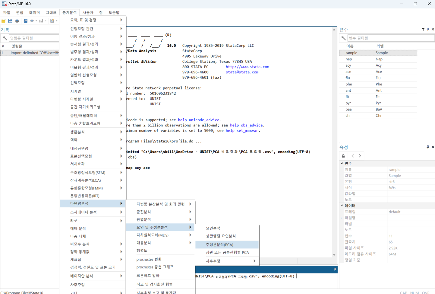
SPSS처럼 메뉴를 통해서 PCA를 수행할 수 있습니다.

PCA 결과가 바로 나옵니다.

그래프는 별도로 그릴 수 있습니다.

새 창으로 그래프가 나오는데(MATLAB과 비슷), 생각보다 깔끔합니다.


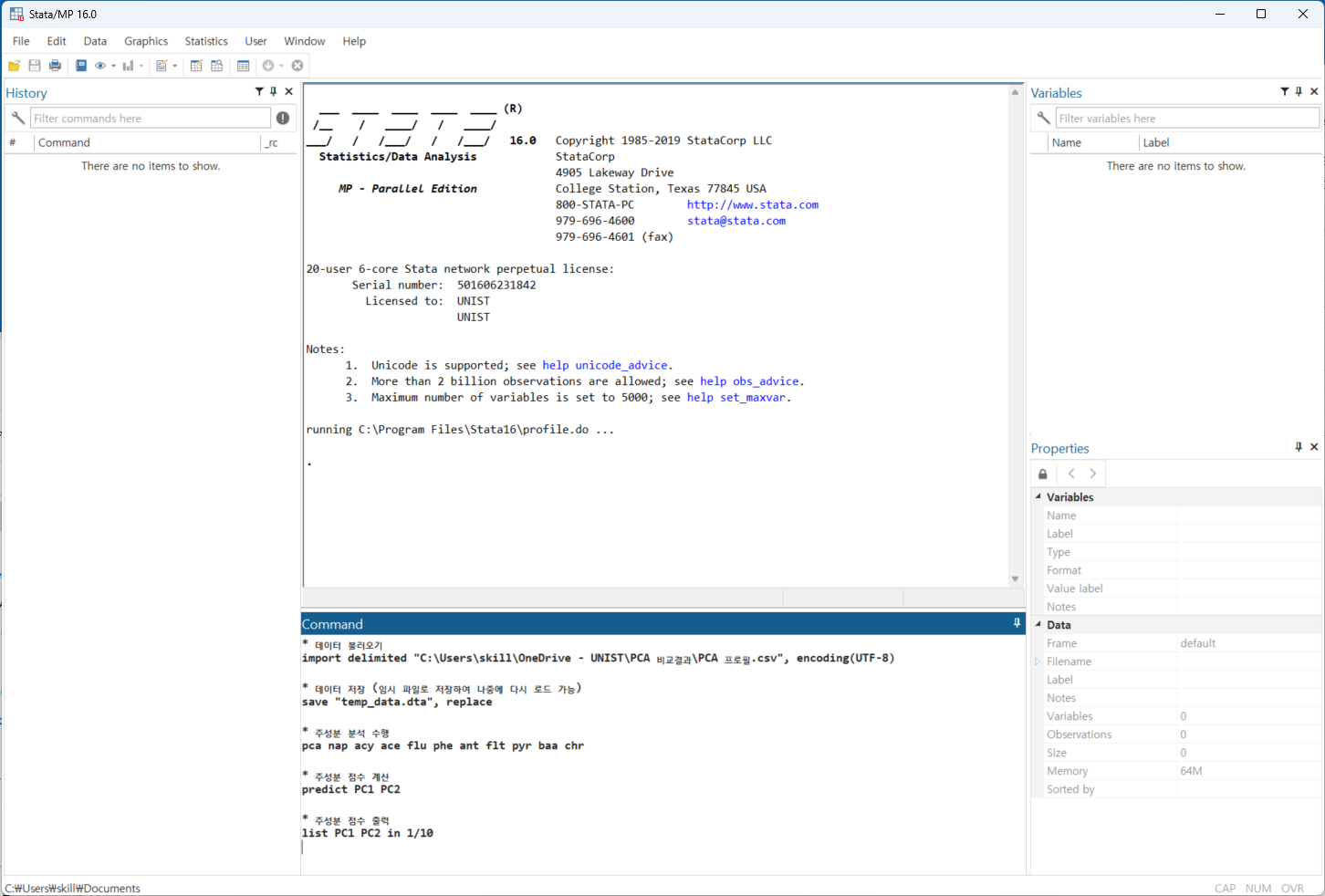
한글 메뉴에 익숙하지 않아서 영문으로 변경하고, 명령문만으로 PCA를 돌렸습니다. 바로 같은 결과가 나옵니다.


SPSS 사용 경험이 있는 학생은 아주 쉽게 STATA도 사용할 수 있을 것 같습니다.
'자료처리' 카테고리의 다른 글
| MATLAB 주성분 분석 (0) | 2024.07.01 |
|---|---|
| SPSS 통계 소프트웨어 주성분 분석 (0) | 2024.07.01 |
| jamovi 통계 소프트웨어 주성분 분석 (0) | 2024.07.01 |
| JASP 통계 소프트웨어 주성분 분석 (0) | 2024.07.01 |
| SAS Studio 통계 소프트웨어 주성분 분석 (0) | 2024.06.30 |
댓글